Problem definition: While creating OpportunityàQuoteà Contract the process is not easy and there are multiple clicks involved in reaching the end goal i.e. to finally create a Contract. We want it somehow to be with less clicks and so does people love the tools when smaller things are taken care of automatically by the system, like creating a basic structure project specific price list, creating the Quote line Details, creating of Milestones, etc.
Solution: With the power of new technologies and challenging solution being brought to the table PowerApps combined with Flows have the ability to resolve the above issue to make users life simple by reducing the no of clicks and also by providing robust user interface.
Let’s understand at each step of OpportunityàQuoteàContract process what is it that can be done to improvise the process as and when we navigate through the process.
Step 1:
Create the Opportunity by navigating to Opportunity Entity in Project Service App.

Step 2:
On the Save of the Opportunity a Flow runs behind the scene that does the following things:
- Creates the Quote automatically based on the billing Type.

- Creates the Quote Line record.

- Creates the Project Specific Price List. (Developed in Power Apps)

This is now very easy to edit since the interface becomes very user friendly and it directly updates the Roles Prices in the Pricelist. This too is a lengthy process in the OOB PSA.
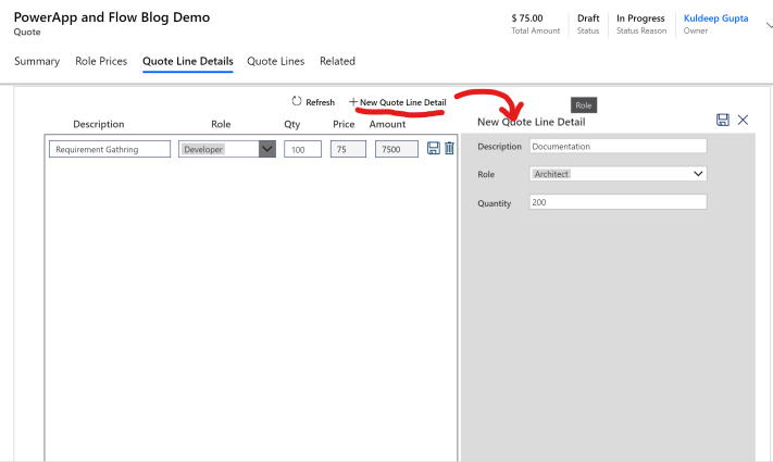
- Creates the Quote Line Detail with 1 line with: (Developed in Power Apps)
- Developer
- Selecting the Quantity as 1 hour.
- Picking up the rate from the default pricelist on the Opportunity.

Step 3: Now the Salesperson opens the QuoteLineDetails to add more lines in case needed. Else, I prefer adding one line each role and adjusting the quantities appropriately to reach to the quote amount.


Step 4:
After the Quote is ready and the negotiations are done with the client, we proceed to win the Quote, which does the following:
- Marks the Quote as won.
- Creates the Contract automatically with all the information in Quote (OOB Feature)
- Automatically marks the related Opportunity Won:
- This is done via a Flow where it looks for the Opportunity from where the Quote was created and marks it as won. This was a manual process in PSA and also reduces first navigating to Opportunity and second marking it won.
Conclusion:
So, you can imagine how powerful the Flow that is written is and how much amount of time it saves of the Salesperson. All the above takes lots of clicks and entries to be done and hence is a time taking process when done manually. PowerApps too improvise the UI and enrich the look and feel of the app. It also helps in reducing the navigation between the entities and thus saving lot of time.
The above blog is as per the process we have configured for our internal use @CloudFronts. All of the above information is as per the best of my knowledge of PSA, Power Apps and Flows.

One thought on “Fast tracking the Sales Process in PSA with PowerApps and Flows”